Mailing Notecards to Accepted Students
Notecards are a fun way to reach out to new accepted students! Currently, we are only sending notecards to new domestic students. Read below for more information on how to send out the notecards:
- First things first, you will need Notecards! Draft a small note to the accepted student congratulating them on their acceptance and telling them a little about yourself as their Graduate Coordinator. Templates and examples for the notecards can be found here. After you have completed your draft, send it to Amy Nevin for final approval and she will order the cards.
- On a bi-weekly basis, login to Slate and navigate to the Queries/Reports tab. Select the Shared Queries item from the right hand menu, then scroll down until you find the queries labeled 'Notecard needs to be sent - Your Name'
- Click Run Query
- On this next page you have two options, you can review your list of applicants in Slate or you can click the 'Export' button and review the list through an Excel Spreadsheet. If you cannot view the full address of the applicants in Slate, you will need to move the scrollbar at the bottom of the page to the right.
- Address the envelopes to the students, using the address populated by the Query. Be sure to sign the inside of the card before sending it out! Once addressed and signed, drop the cards in the office outgoing mail bin, being sure to affix one of the postage markers to the envelopes (you can clip one marker to several envelopes instead of using one marker per envelope).
- You do not need to seal the envelopes, the mailroom will do that for you when they pick up the notecards
Once you have your notecards in the bin, you will need to check off that the student has been sent a Notecard in Slate. You do so by:
- Copy and pasting the students ID number in the search bar in the top right of the page
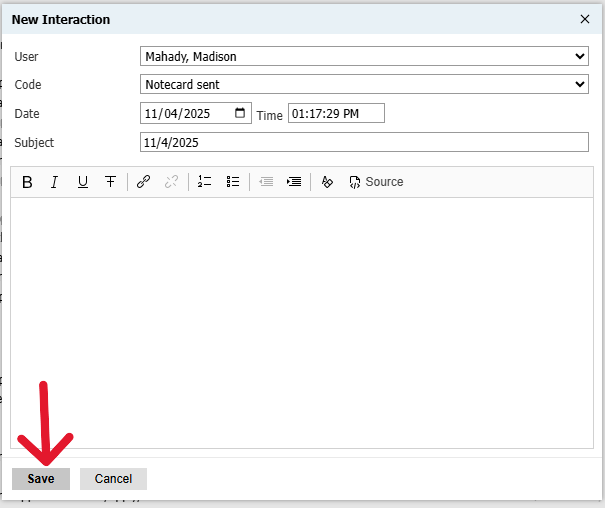
- Click over to the students Timeline and click New Interaction
- From the 'Code' drop down menu, select 'Notecard Sent' and in the Subject line, type in the date you sent the notecard. Then click 'Save'
Once you click save, the student will be removed from the 'Notecard needs to be sent' query. Repeat until all students are removed from list.






